📚 Employee CRUD Management System

A secure and user-friendly web application built with Spring Boot 3, Spring MVC, Spring Data JPA, and MySQL to manage employee records (Create, Read, Update, Delete).

  • Security & Config Management – Integrated with AWS Parameter Store to securely store and retrieve application configurations and credentials.
  • Dynamic UI – Developed with Thymeleaf and Bootstrap for a responsive, intuitive user interface.
  • Robust Data Layer – Implemented JPA repositories for efficient database operations and easy maintainability.
  • Cloud Ready – Designed to run seamlessly in AWS environments with minimal configuration changes.

Architecture diagram
Employee CRUD Management System - demo
GitHub repo

📚 Internal Library Application

A full-stack web application for managing a digital library with secure user authentication, payment processing, and book review functionality.

  • Backend: Java Spring Boot REST API with MySQL database, deployed on AWS Elastic Beanstalk with RDS for persistence and Parameter Store for secure configuration.
  • Frontend: React (TypeScript) application with responsive design, real-time book search, and user-friendly navigation.
  • Features:
    • Login and authentication via Auth0.
    • Book search and browse with integrated review and rating system.
    • Late fee payments handled via Stripe payment gateway.
  • Cloud Deployment: CI/CD pipeline to AWS, leveraging cloud services for scalability, security, and environment management.

Architecture diagram
Internal Library App - demo
GitHub repo

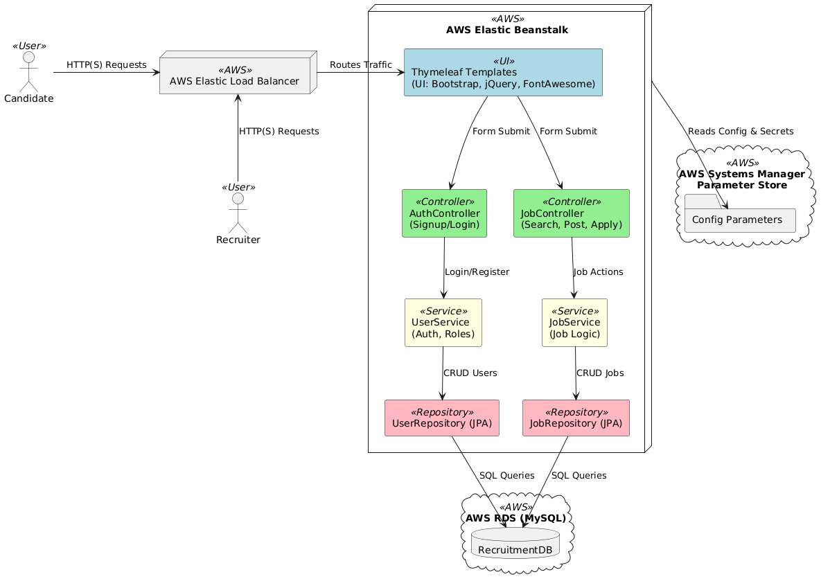
📚 Recruitment Agency Web Application

A Spring Boot-based recruiter/job portal web application that allows job seekers to browse and apply for jobs while enabling recruiters to manage job postings.

  • The application uses Thymeleaf for server-side rendering.
  • Spring Data JPA with Hibernate for database access.
  • Spring Security for authentication & authorization.
  • Deployed to AWS Elastic Beanstalk with AWS RDS (MySQL) for persistence and AWS Systems Manager Parameter Store for secure configuration.

Architecture diagram
Recruitment Agency Web Application - demo
GitHub repo

Coming Soon!

Architecture diagram
An App - demo
GitHub repo